Sanna helps companies create, automate and measure experiences for 3D applications.We design interactions, interface patterns and APIs for system design, analysis, manufacturing process management and collaboration workflows related to 3D data and tools. We create connected, distributed real-time optimization workflows.
Sanna envisioned and created the overall workflow of making the widgets, writing the information and building interactivity around the 3D model to compose the 3D PDF document. It's a no-code workflow without needing any technical knowledge.
We created a new interaction pattern for 3D objects within Adobe Acrobat that’s independent yet similar to the interaction of Acrobat’s native objects.We set up and ran the Beta program to launch the application and collect feedback about improving the workflow.
Our design solution included a startup workflow with templates and sample files to get people started quickly in creating 3D PDF documents.The startup console also solved the post installation discoverability problem of Tetra 4D Enrich, a plugin within Adobe Acrobat.
We created a visual and interactive onboarding guide to help users understand the tools and workflows for creating a 3D PDF document without programming.The guide appears automatically for 1st time use in the startup console.
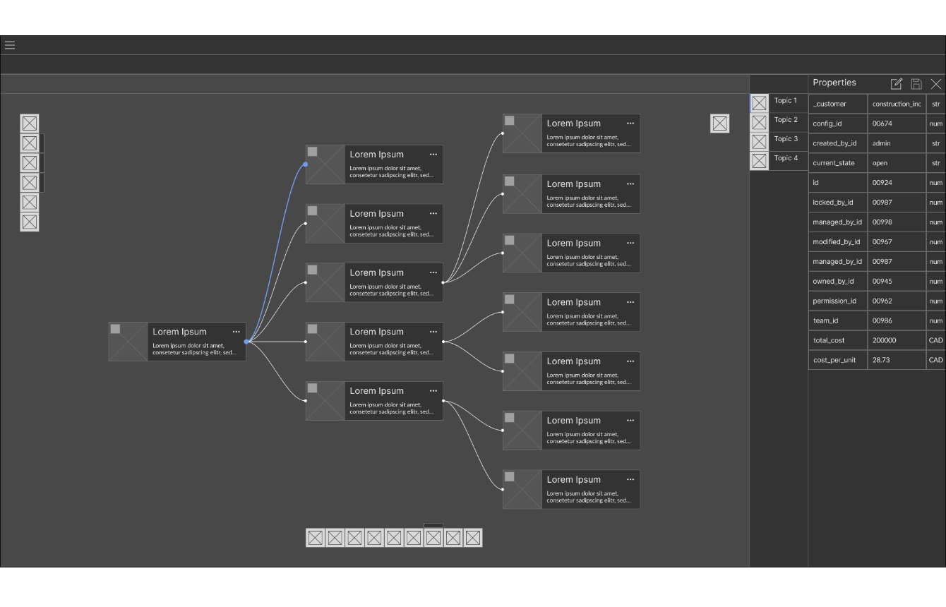
Sanna designed the Selection and Visibility behaviors for HOOPS Communicator web SDK from the ground up.We created the foundation around a flexible and adaptive tree browser to list the 3D model components and properties. We simplified single selection and made selection dependent on visibility. Model components are dynamically loaded depending on visibility and selection. The tree browser includes responsive and device adaptive behaviors along with micro-interactions.We researched hierarchy widgets from various applications and games to identify necessary behaviors. We enhanced the demo with graphic icons.
BIM and PLM apps for Tech Soft 3D
Industry-specific demo applications display how unique requirements are satisfied and advantages of using the software development kit (SDK)
We created an app showcasing Building Information Modeling (BIM) related workflows. It explained data management and project management aspects.Also, we designed an app demonstrating Product Lifecycle Management (PLM) specific workflows.
Sanna designed a modern desktop application to demonstrate functionalities and capabilities of HOOPS Visualize desktop SDK.
Sanna designed the unique workflows for the asset lifecycle management platform “graphMetrix”.We conducted research to capture problems and hidden gaps that affect productivity during the design, build and maintenance stages of facilities, buildings etc.We created a workflow that connects siloed operation and resource centers with a collaborative platform and shared intelligence.

Managing federated models and drawings from various sources is a key challenge in AEC industry. AEC applications primarily need to address this requirement.Sanna developed a data connector using HOOPS Communicator web SDK to illustrate the possibilities. The data connector classifies and connects all model components (From different files converted by universal converter) and drawings with relevance to build associated intelligence. Identifying a component in 3D, finds the component in all drawings. Also, it offers contextual search for the components.
SDK evaluation experience For Tech Soft 3D
Continuous online step-by-step evaluation process provides a seamless experience and helps customer conversion
Note: HOOPS Communicator web SDK is now known as HOOPS Visualize web SDK.
Earlier, individuals guided potential customers through the HOOPS Communicator SDK evaluation process, a practice that didn’t scale and resulted in losing leads.Sanna analyzed the process, identified the key issues and proposed a continuous semi-automated evaluation process as the solution. The process tracks all leads from beginning and identifies the ones that don’t convert for further contact.
Sanna application platform
A platform for building performant web-based 3D business applications with modular UI components and an API ecosystem for model-based network optimization.
Sanna UI is a framework and library of modular, performance optimized UI components with dynamic data aggregation, contextual organization and reflexive responses. The framework is based on proven interactions, UI patterns and architecture purpose-built for 3D data.Sanna API is an ecosystem of APIs for modeling, configuration, orchestration, connectivity and other functions. The APIs connect background data from 3D models, process execution and resource performance to provide insights and automation workflows.Sanna applications are 3D business applications for product, process and resource optimization made with Sanna UI, using Sanna APIs as services.
Manufacturing networks are inefficient. Today’s tools do not support the needs of the actual work being done or account for changing market needs and variabilities caused by social, political and economic factors.A System Design solution for designing and dynamically optimizing the whole manufacturing network will help businesses achieve efficient, high-performing and scalable operations.We are questioning how work is structured, how decisions are made and how tools support or slow-down people. We aren’t ready to explain the answer yet, but we are building towards one.Stay tuned.

We’re a small group based in Toronto, Canada who share a deep interest in CAD, BIM and manufacturing solutions using 3D technologies. We collaborate with other startups developing AI based technologies for the AEC industry and simulation solutions.We are always excited to welcome motivated individuals to join our purpose and contribute to progress the initiative.If you’re interested, please write to connect@sanna.io